Lähettää tietoa Vastaanottaa tietoa Lähettää tietoa Vastaanottaa tietoa Lähettää tietoa Vastaanottaa tietoa Lähettää tietoa Vastaanottaa tietoa Lähettää tietoa Vastaanottaa tietoa Lähettää tietoa Vastaanottaa tietoa Lähettää rahaa Vastaanottaa rahaa Lähettää tavaraa Vastaanottaa tavaraa Lähettää tietoa Vastaanottaa tietoa Lähettää tietoa Vastaanottaa tietoa Ilmoitus päätöksestä: Tietovirta Tieto palvelusta: Tietovirta Hoitopalaute: Tietovirta Palvelutarpeen tiedot: Tietovirta Maksu: Rahavirta Apuväline: Tavaravirta Maksusitoumus/tuottajan valinta: Tietovirta Tieto palveluntuottajasta: Tietovirta Tiedot laskutuksesta/maksatuksesta: Tietovirta Asiakas: Toimija Ammattihenkilö: Toimija Terveyden- tai sosiaalihuollon ammattihenkilö: Toimija Tiedot palveluseteliä/maksusitoumusta varten: Tietovirta Maksusitoumukseen ja palveluseteliin liittyvät keskeiset toimijat ja niiden väliset riippuvuudet.: Kuvaus Sosiaali- ja terveyspalvelujen tuottaja: Toimija Hyvinvointialue: Toimija

Graafin dokumentaatio: Toimijat: vuorovaikutus

NimiToimijat: vuorovaikutus 
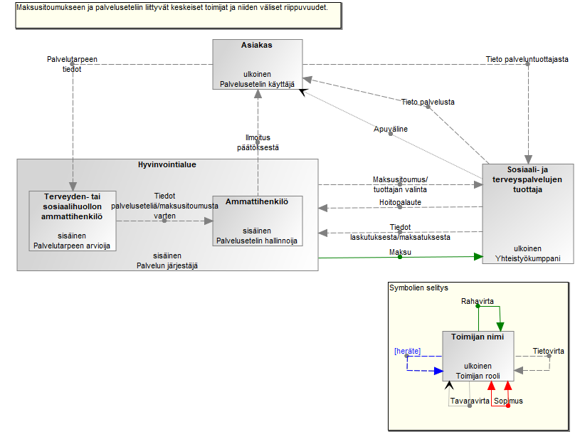
KuvausMaksusitoumukseen ja palveluseteliin liittyvät keskeiset toimijat ja niiden väliset riippuvuudet. 
ObjectTyyppi
Maksusitoumukseen ja palveluseteliin liittyvät keskeiset toimijat ja niiden v... 
Kuvaus 
Ammattihenkilö 
Toimija 
Asiakas 
Toimija 
Hyvinvointialue 
Toimija 
Sosiaali- ja terveyspalvelujen tuottaja 
Toimija 
Terveyden- tai sosiaalihuollon ammattihenkilö 
Toimija 

Maksusitoumukseen ja palveluseteliin liittyvät keskeiset toimijat ja niiden v...: Kuvaus

KuvausMaksusitoumukseen ja palveluseteliin liittyvät keskeiset toimijat ja niiden väliset riippuvuudet. 
GraafeissaToimijat: vuorovaikutus 
-
Graafin tyyppiGraafin nimi
Dekompositio-
Linkit-

Graafin ominaisuudet

Ammattihenkilö: Toimija

NimiAmmattihenkilö 
Tyyppisisäinen 
KuvausHenkilö, jolla on työtehtävien suorittamiseen vaadittava koulutuksellinen tai työssä hankittu pätevyys 
RooliPalvelusetelin hallinnoija 
Henkilö lkmyli 100 hlöä 
GraafeissaToimijat: vuorovaikutus 
RooliSuhdeOlio(t)Rooli
: Lähettää tietoa Ilmoitus päätöksestä: Tietovirta  Asiakas : Vastaanottaa tietoa  
: Vastaanottaa tietoa Tiedot palveluseteliä/maksusitoumusta varten: Tietovirta  Terveyden- tai sosiaalihuollon ammattihenkilö : Lähettää tietoa  
Graafin tyyppiGraafin nimi
Dekompositio-
Linkit-

Graafin ominaisuudet

Asiakas: Toimija

NimiAsiakas 
Tyyppiulkoinen 
KuvausToimija, joka hankkii tai saa palveluja tai hankkii tuotteita. Suomeksi sekä sosiaalihuollon että terveydenhuollon asiakkaita kutsutaan asiakkaiksi ja potilaat ovat terveydenhuollon asiakkaita. 
RooliPalvelusetelin käyttäjä 
PalvelutAsiakas saa osana hoitoa palvelusetelin, jonka hyvinvointialue sitoutuu maksamaan yksityisen palveluntuottajan antamasta palvelu- ja perusmaksuun kohdistuvasta palvelusta setelin suuruisen summan. 
Henkilö lkmyli 150000 henkilöä 
GraafeissaKoonti ostopalveluista Toimijat: vuorovaikutus 
RooliSuhdeOlio(t)Rooli
: Lähettää tietoa Palvelutarpeen tiedot: Tietovirta  Terveyden- tai sosiaalihuollon ammattihenkilö : Vastaanottaa tietoa  
: Lähettää tietoa Tieto palveluntuottajasta: Tietovirta  Sosiaali- ja terveyspalvelujen tuottaja : Vastaanottaa tietoa  
: Vastaanottaa tavaraa Apuväline: Tavaravirta  Sosiaali- ja terveyspalvelujen tuottaja : Lähettää tavaraa  
: Vastaanottaa tietoa Ilmoitus päätöksestä: Tietovirta  Ammattihenkilö : Lähettää tietoa  
: Vastaanottaa tietoa Tieto palvelusta: Tietovirta  Sosiaali- ja terveyspalvelujen tuottaja : Lähettää tietoa  
Graafin tyyppiGraafin nimi
Dekompositio-
Linkit-

Graafin ominaisuudet

Hyvinvointialue: Toimija

NimiHyvinvointialue 
Tyyppisisäinen 
KuvausItsehallinnollinen julkisyhteisö, jolla on vastuu julkisesti rahoitetun sosiaali- ja terveydenhuollon sekä pelastustoimen järjestämisestä omalla toiminta-alueellaan. 
RooliPalvelun järjestäjä 
VastuutLakisääteinen velvollisuus vastata tarkoituksenmukaisella tavalla julkisesti rahoitetusta sosiaali- ja terveydenhuollosta. 
PalvelutHyvinvointialue tuottaa asiakkaalle/potilaalle laissa määrättyjä palveluita. 
GraafeissaKoonti ostopalveluista Toimijat: vuorovaikutus 
RooliSuhdeOlio(t)Rooli
: Lähettää rahaa Maksu: Rahavirta  Sosiaali- ja terveyspalvelujen tuottaja : Vastaanottaa rahaa  
: Lähettää tietoa Maksusitoumus/tuottajan valinta: Tietovirta  Sosiaali- ja terveyspalvelujen tuottaja : Vastaanottaa tietoa  
: Vastaanottaa tietoa Hoitopalaute: Tietovirta  Sosiaali- ja terveyspalvelujen tuottaja : Lähettää tietoa  
: Vastaanottaa tietoa Tiedot laskutuksesta/maksatuksesta: Tietovirta  Sosiaali- ja terveyspalvelujen tuottaja : Lähettää tietoa  
Graafin tyyppiGraafin nimi
Dekompositio-
Linkit-

Graafin ominaisuudet

Sosiaali- ja terveyspalvelujen tuottaja: Toimija

NimiSosiaali- ja terveyspalvelujen tuottaja 
Tyyppiulkoinen 
KuvausToimija, joka saa aikaan sosiaalipalveluja, terveyspalveluja tai sosiaali- ja terveydenhuollon yhteisiä palveluja joko toimimalla itse sosiaali- ja terveyspalvelujen toteuttajana tai tilaamalla ne muulta palveluntoteuttajalta. Sosiaali- ja terveyspalvelujen tuottajat voivat olla julkisia tai yksityisiä toimijoita, esimerkiksi yrityksiä, yhdistyksiä, osuuskuntia, säätiöitä ja yksityisiä elinkeinonharjoittajia. 
RooliYhteistyökumppani 
PalvelutTarjoaa palvelusetelillä hankittavia palveluita tai apuvälineitä. 
Henkilö lkmlukumäärä vaihtelee palvelutuottajien välillä 
GraafeissaKoonti ostopalveluista Toimijat: vuorovaikutus 
RooliSuhdeOlio(t)Rooli
: Lähettää tavaraa Apuväline: Tavaravirta  Asiakas : Vastaanottaa tavaraa  
: Lähettää tietoa Tieto palvelusta: Tietovirta  Asiakas : Vastaanottaa tietoa  
: Lähettää tietoa Hoitopalaute: Tietovirta  Hyvinvointialue : Vastaanottaa tietoa  
: Lähettää tietoa Tiedot laskutuksesta/maksatuksesta: Tietovirta  Hyvinvointialue : Vastaanottaa tietoa  
: Vastaanottaa rahaa Maksu: Rahavirta  Hyvinvointialue : Lähettää rahaa  
: Vastaanottaa tietoa Tieto palveluntuottajasta: Tietovirta  Asiakas : Lähettää tietoa  
: Vastaanottaa tietoa Maksusitoumus/tuottajan valinta: Tietovirta  Hyvinvointialue : Lähettää tietoa  
Graafin tyyppiGraafin nimi
Dekompositio-
Linkit-

Graafin ominaisuudet

Terveyden- tai sosiaalihuollon ammattihenkilö: Toimija

NimiTerveyden- tai sosiaalihuollon ammattihenkilö 
Tyyppisisäinen 
KuvausHenkilö, jolle sosiaali- ja terveysalan lupa- ja valvontavirasto on myöntänyt oikeuden, luvan tai nimikesuojan harjoittaa ammattiaan terveydenhuollossa. Esimerkiksi hyvinvointialueen lääkäri.
Sosiaalihuollossa laillistettu tai nimikesuojattu ammattihenkilö tai ammattihenkilö, joka muuten täyttää sosiaalihuollon kelpoisuusvaatimukset. 
RooliPalvelutarpeen arvioija 
VastuutTerveydenhuollon ammattihenkilöistä on säädetty laissa terveydenhuollon ammattihenkilöistä (559/1994). Sosiaalihuollon ammattihenkilöistä säädetään sosiaalihuollon ammattihenkilöistä annetussa laissa (817/2015) ja valtioneuvoston asetuksessa (153/2016). 
PalvelutArvioi ja tuottaa asiakasta tukevia palveluja. 
Henkilö lkmyli 100 hlöä 
GraafeissaToimijat: vuorovaikutus 
RooliSuhdeOlio(t)Rooli
: Lähettää tietoa Tiedot palveluseteliä/maksusitoumusta varten: Tietovirta  Ammattihenkilö : Vastaanottaa tietoa  
: Vastaanottaa tietoa Palvelutarpeen tiedot: Tietovirta  Asiakas : Lähettää tietoa  
Graafin tyyppiGraafin nimi
Dekompositio-
Linkit-

Graafin ominaisuudet

Maksu: Rahavirta

NimiMaksu 
KuvausSuoritus palveluntuottajalle 

Graafin ominaisuudet

Apuväline: Tavaravirta

NimiApuväline 
KuvausAsiakas saa tarvitsemansa apuvälineen palveluntuottajalta. 

Graafin ominaisuudet

Hoitopalaute: Tietovirta

NimiHoitopalaute 
KuvausPalveluntuottaja kirjaa käyntiin/palveluun liittyvät tiedot ja lopuksi hoitopalautteen 
Heräte?Ei 
TiedotOstopalvelun hoitopalaute 

Graafin ominaisuudet

Ilmoitus päätöksestä: Tietovirta

NimiIlmoitus päätöksestä 
KuvausToimitetaan ilmoitus päätöksestä. 
Heräte?Ei 
TiedotOstopalvelupäätös 

Graafin ominaisuudet

Maksusitoumus/tuottajan valinta: Tietovirta

NimiMaksusitoumus/tuottajan valinta 
KuvausMaksusitoumuksella hyvinvointialue valitsee tuottajan  
Heräte?Ei 

Graafin ominaisuudet

Palvelutarpeen tiedot: Tietovirta

NimiPalvelutarpeen tiedot 
KuvausTerveyden- tai sosiaalihuollon ammattihenkilö ja asiakas tai tarvittaessa tämän edustaja arvioivat hoidon toteutusta ja asiakkaan voinnissa tapahtuneita muutoksia suhteessa hoidon suunnittelussa asetettuihin hoidon tavoitteisiin 
Heräte?Ei 

Graafin ominaisuudet

Tiedot laskutuksesta/maksatuksesta: Tietovirta

NimiTiedot laskutuksesta/maksatuksesta 
KuvausPalveluntuottaja kirjaa maksatukseen liittyvät tiedot. 
Heräte?Ei 
TiedotAsiakas/potilastieto Kustannustiedot 

Graafin ominaisuudet

Tiedot palveluseteliä/maksusitoumusta varten: Tietovirta

NimiTiedot palveluseteliä/maksusitoumusta varten 
KuvausAmmattihenkilö, tavallisesti lääkäri, kirjaa tarvittavat tiedot palveluseteliä/maksusitoimusta varten. 
Heräte?Ei 
Tiedotmaksusitoumus Palveluseteli 

Graafin ominaisuudet

Tieto palveluntuottajasta: Tietovirta

NimiTieto palveluntuottajasta 
KuvausAsiakas tai organisaatio valitsee palveluntuottajan. 
Heräte?Ei 

Graafin ominaisuudet

Tieto palvelusta: Tietovirta

NimiTieto palvelusta 
KuvausAsiakas saa tarvitsemaansa hoitoa/palvelua itse valitsemaltaan tai organisaation valitsemalta palveluntuottajalta. 
Heräte?Ei 

Graafin ominaisuudet